研究生教育
当前位置: 网站首页  > 人才培养  > 研究生教育  > 正文
关于2023年6月研究生论文答辩及学位授予工作有关事宜的通知
作者:审核:编辑:李焕楠发布时间:2023-05-11

各位老师及毕业研究生:

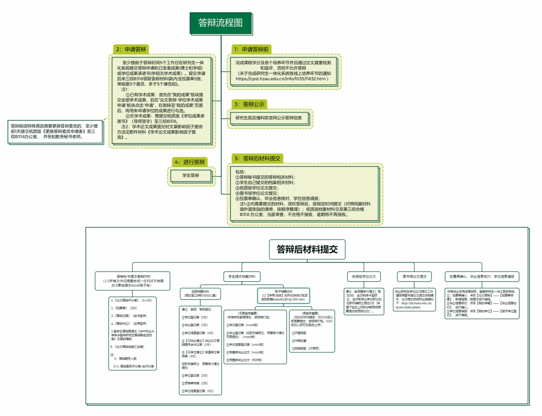
根据研究生院学位办《关于2023年上半年研究生学位申请相关工作的通知》的要求,我院拟于2023610日左右召开学院学位评定分委员会全体会议。为确保此次会议的顺利召开,现就今年下半年研究生学位论文答辩及学位授予工作的有关事宜通知如下,流程图见附件:

undefined 

一、答辩时间要求:

1.预计6月申请学位的学生请在62前完成研究生学位论文答辩并向学院提交完整齐全的答辩材料与档案材料

答辩主要环节

时间

答辩申请及答辩公告提交

答辩前至少5个工作日

电子版答辩材料(答辩秘书提交)

6.02

档案材料提交(纸质版、电子版)

5.30-6.02

纸质版学位论文提交

5.30-6.02

图书馆论文提交

6.05

毕业信息核对及学位信息填报

6.02

提醒:1.纸质版材料提交地点:三综B318办公室;2.电子版材料提交邮箱:hzauzky@vip.163.com

二、答辩前的资格审查

1.申请答辩时,研究生课程学分已修满,已发表论文应达到《英国365集团学位授予工作实施细则》和《英国365上市集团学术型硕士研究生申请学位科研成果基本要求管理办法(试行)及补充条款》(见附件)的有关要求并且通过学术不端行为检测和论文盲评。

2.对学位申请者进行资格审核,包括申请者的个人基本信息、学分、培养环节(培养计划、文献综述、全日制专业学位研究生实践教学、开题报告、课题检查、学术活动、实践活动和博士资格考试)等。

3.全部作物遗传育种和作物生物技术专业以及2017级(包含)以后入学其他专业的博士生需通过博士生资格考试

4.学术报告记录本检查:2020级以前的提交纸质版学术报告记录本(导师签字)审核,2020级及以后的在研究生一体化系统内提交(导师审核通过)审核。

硕士研究生(包括学术型和专业型)每年参加不少于5次学术报告,博士研究生每年参加不少于10次学术报告。其中硕士研究生(包括学术型和专业型)每年参加作物科学高端讲坛及三农讲坛不少于4次,博士研究生每年参加作物科学高端讲坛以及三农讲坛不少于8次。

2020级及以后的学生需要在系统内完成全部培养环节才能获得相应学分,可详见通知要求:http:/info/1033/11832.htm。

三、答辩方式

统一采取线下答辩方式。

四、答辩审批流程

1.提交学位学术成果

①已有学术成果:首先在“我的成果”板块提交全部学术成果,后在“论文答辩-学位学术成果申请”板块点击“申请”,在跳转至“我的成果”页面后,将用来申请学位的成果进行勾选。学术成果需导师审核通过,详细操作见附件。

②无学术成果:需提交纸质版《学位成果承诺书》(导师签字)至三综B318办公室。

2.提交申请。申请答辩的研究生至少提前于答辩时间5个工作日在研究生一体化系统“论文答辩版块”提交答辩申请,并请导师审核通过。研究生院和学院审核后统一对答辩信息进行网络公告。

需要在联培单位进行答辩的学生,须同时满足学校相关要求,见附件《0513关于研究生学位论文答辩工作相关事项的补充说明》。

注意:

①详细操作见附件,所有流程需要至少提前5个工作日,逾期将不再审核答辩申请。先在一体化系统提交申请后,再前往B318领取档案袋。

在“主要学术成果”一栏中需要将符合要求的成果全部列出,并且将每一项成果的作者全部列出(科研成果中的参与者或作者不能作为答辩委员或答辩秘书)

答辩前因特殊原因需要更换答辩委员的,至少提前1天提交纸质版《更换答辩委员申请表》至三综B318办公室,并告知教务秘书老师。

五、材料提交

(1)答辩秘书提交答辩材料(所有文件扫描整合成一份PDF文档提交):

提交时间:62日前

提交邮箱:hzauzky@vip.163.com以【学号-姓名-答辩材料】形式命名

1.《论文答辩评分表》:委员打分后的纸质版评分表扫描。

2.《投票单》:委员投票后的纸质版投票单扫描。

3.《答辩记录》:答辩秘书签字后的纸质版扫描。

4.《答辩决议》:答辩主席签字后的纸质版扫描。

5.《论文答辩成绩汇总表》:单独提交Excel电子版

6.留学生答辩需提交《英国365集团来华留学研究生答辩酬金发放表》及答辩海报。

7.相关表格及要求范例见附件,所有需提交电子版的材料整理成一份PDF文件。

(2)学生提交档案材料(所有需要签字的表格请签字后提交):

纸质版、电子版档案材料提交时间

提交时间:530日-62

地点:三综B318办公室

1.纸质档案材料提交(所有需要签字的纸质材料签字后提交)

博士、学硕、专硕提交

①学位登记表(2份)

②毕业登记表(2份)

③学位信息登记表(1份,学位信息登记表分学历教育博士、学历教育硕士、专业学位硕士等几类,请选择正确)

④毕业论文答辩委员会决议表(1份,仅申请只毕业的博士有

⑤申请学位审核表(1份,仅申请只学位的博士有

在职农推硕士、同等学力博士提交

①学位登记表(2份)

②资格审核表(2份)

③学位信息登记表(1份,学位信息登记表分学历教育博士、学历教育硕士、专业学位硕士等几类,请选择正确)

2.电子档案材料提交

以【学号-姓名】的形式命名打包发送到邮箱hzauzky@vip.163.com

①学位登记表(1份,word版,无需签字盖章)

②毕业登记表(1份,word版,无需签字盖章,在职农推硕士和同等学力博士无需提交)

③学位信息登记表(1份,word版,无需签字,学位信息登记表分学历教育博士、学历教育硕士、专业学位硕士等几类,请选择正确)

④完整版毕业论文(1份,word版)(包含封面、扉页和独创性声明)

⑤完整版毕业论文(1份,PDF版)(包含封面、扉页和独创性声明)

开题报告(1份,PDF版,需签字盖章,2020级及以后不需要提交)

中期检查(1份,PDF版,需签字盖章,2020级及以后不需要提交)

实践报告(1份,PDF版,需签字盖章,仅专硕,2020级及以后不需要提交)

注:

①《毕业登记表》和《学位登记表》,A3纸张、骑缝装订各一式两份,请参照首页填表说明填写,学生本人将个人信息填写完整并张贴照片。

党组织鉴定意见由学生本人联系党支部书记填写课程学习审查意见自己进入研究生一体化系统查询填写,需要盖章的部分提交后统一盖章

《学位登记表》中的学位论文题目因答辩过程中可能会修改,建议在答辩后再填写

《学位登记表》中的答辩主席签字:若答辩决议为粘贴上去的,则务必提醒答辩主席要骑缝签字,否则无效(根据往年经验,这个地方出错比较多

⑤答辩后在规定时间内提交所有档案材料(对照档案材料袋外面张贴的清单-见附件,按顺序整理)纸质版档案材料交至第三综合楼B318办公室,当面审查,不合格不接收,逾期将不再接收。

3.纸质版学位论文提交:

提交时间:530日-62

提交地点:第三综合楼B318

博士(含同等学力博士)提交3、全日制学术型硕士、全日制专业学位硕士和在职农推硕士提交2

4.图书馆论文提交:

提交时间:65

毕业研究生学位论文提交工作请按照图书馆论文提交说明操作,论文提交说明网址链接如下:http://lib.hzau.edu.cn/tjysm/index.jhtml

5.投票单确认、毕业信息核对学位信息填报

提交时间:62

所有毕业生完成答辩后,登录研究生一体化系统完成

投票单确认:点击【论文答辩】——【投票单申请】,新增信息,按提示进行填报。

毕业信息核对:点击【我的学籍】——【毕业信息校对】,进行确认。

学位信息填报:点击【我的学位】——【授予学位登记】,进行填报。

六、博士申请只学位流程

取得毕业证的博士生拟申请学位

①提交纸质版《英国365集团研究生申请学位审核表》(见附件)至三综B318办公室。

在“我的成果”板块提交全部学术成果,后在“论文答辩-学位学术成果申请”板块点击“申请”,在跳转至“我的成果”页面后,将用来申请学位的成果进行勾选。(导师审核)

投票单确认:点击【论文答辩】——【投票单申请】,新增信息,按提示进行填报。

学位信息填报:点击【我的学位】——【授予学位登记】,进行填报。

七、注意事项

1.学位申请人报告论文主要内容,硕士、博士研究生报告时间分别为30分钟、40分钟。

2.答辩委员会成员及来宾提问,学位申请人答辩。答辩采用应急性答辩,即每一个提问者的问题提完后,答辩人应立即回答;回答完毕再由下一位提问。硕士、博士研究生提问和答辩时间分别至少30分钟、60分钟。

3.硕士学位论文答辩委员会由3-5名教授、副教授或具有相应职称的专家组成,博士学位答辩委员会由至少5名教授或相当职称的专家组成,同等学历博士论文答辩委员会由不少于7名具有高级专业技术职务的专家组成,其中至少有3人是研究生导师、至少有1人是我校和申请人所在单位以外的专家

4.论文答辩委员会成员组成实行学术回避制度,研究生本人的指导教师不得作为答辩委员会成员;存在利害关系的人员,如夫妻、直系亲属、三代以内旁系亲属及近姻亲关系,导师与学生、同一导师指导的三届以内学生,被评议人提交的成果中的合作者(科研成果中的参与者或作者不能作为答辩委员)等应严格回避;存在利害关系的其他人员也应酌情回避;存在利害关系的人员应主动提出回避。

 

      英国365上市集团

2023年5月11日

 

  • 附件【答辩附件.zip】已下载

版权所有:Copyright © 365英国上市(集团)有限公司官网-Official website

地址:湖北省武汉市洪山区狮子山街1号英国365集团第三综合楼

邮箱:zkbg

电话:027-87282130

邮编:430070